Баннеры

Скриншоты: общий вид

Просмотров: 118874

Вкладки. Окно вывода

Общий вид среды PascalABC.NET

Несколько вкладок. Панель сообщений об ошибках

PascalABC.NET: панель ошибок компиляции

Несколько приложений, запущенных одновременно

PascalABC.NET: несколько запущенных программ

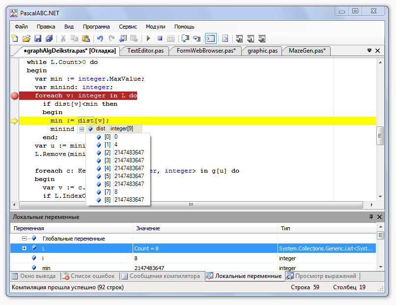
Отадчик. Панель локальных переменных. Подсказка при отладке

PascalABC.NET: отладчик

Новости

06.02.26. Вышла версия PascalABC.NET 3.11.1. Основное: модуль для работы с датасетами DataFrameABC.

31.08.25. Вышла версия PascalABC.NET 3.11, ориентированная на многоязыковость. В нее встроен компилятор языка SPython (расширение .pys)

20.02.25. 28 – 29 марта 2025 г. Институт математики механики и компьютерных наук ЮФУ проводит пятую онлайн Всероссийскую научно-​методическую конференцию «Использование системы программирования Pas​cal​ABC​.NET в обучении программированию». Зарегистрироваться на конференцию можно здесь.

16.02.25 состоялась первая олимпиада на языке программирования PascalABC.NET среди учеников компьютерной школы мехмата ЮФУ. Опубликованы разбор задач 1 ступени и разбор задач 2 ступени.

07.01.25. Опубликован обзор языка Learn PascalABC.NET in Y minutes.